OAuth2 Shared Token Connector
Description
-
Share OAuth2 token to access backend resources for multiple OAuth2.0 protected service endpoints.
-
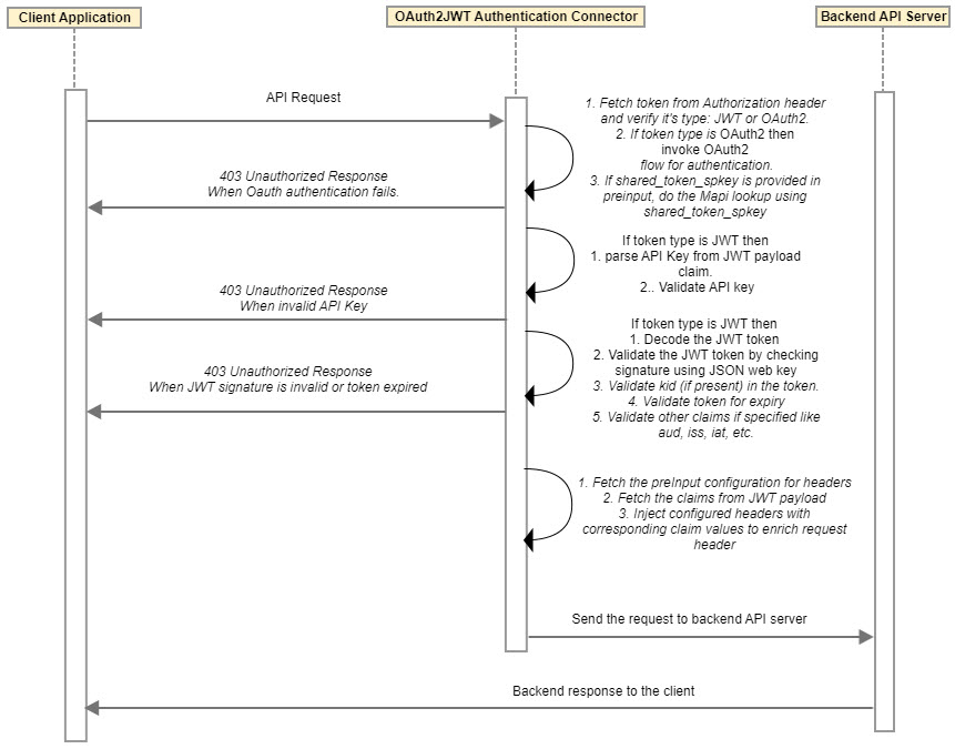
OAuth shared token Connector uses spkey of API service where the access token was generated.
-
API Management access token created for API service 'X' allows authenticating API Service 'Y' with the same token.
Usage
Create an OAuth2.0 protected service endpoint.
Use Key And Method Detection tab with the following settings:
-
Endpoint Type: REST
-
Supported Http Methods: GET and POST
-
Method Location: PATH
-
Request Authentication Type: OAuth 2.0
-
OAuth Grant Types: Authorization Code, Implicit, Password, Client Credentials
How to Configure
-
Processing Adapter: com.mashery.proxy.customer.generic.oauth2-shared-token-adapter
-
Perform Pre-processing: Yes
-
Data to make available for pre-processing (one per line):
shared_token_spkey:<shared_token_spkey>
You can find the value of 'shared_token_spkey' easily by taking the 'API Definition' ID from the URL in the browser:

This should be the API Definition to which all the tokens are being generated against.
Chaining
OAuth2 Shared Token Connector can be chained with other Boomi Cloud API Management connectors, as well as Boomi Cloud API Management adapters developed as processors.
Local Edition Porting
Oauth2 Shared Token Connector can be ported to Local Edition customer specific bundle.
Porting of this Connector can be performed by API Management for a specific Local Edition customer. For more information, consult API Management Customer Success team.
Additional Notes
Design and Implementation
Sequence Diagram

Implementation
-
If connector is configured for pre-processing, then pre-input configurations are retrieved and shared token spkey is fetched from pre-input configuration.
-
In case shared token spkey is not defined in pre-input configuration, then default oauth context is loaded and mapi look-up is done using specified spkey in service configuration.
-
If shared token spkey is defined in pre-input configuration, service configuration is loaded using this shared token spkey and oauth context is created using this service configuration.
-
Also in case shared token spkey is specified in pre-input configuration, then original spkey is stored and replaced by shared spkey. Then mapi look-up is done using this shared spkey. After mapi look-up, original spkey is restored in the service configuration.